目次
- SmartStage ServiceDesk 画面構成の概要
- グローバルメニュー(共通ヘッダー)
- ホーム(集約画面)
- タスクリスト(ビュー管理画面)
- プロセス(業務フロー管理画面)
- ライブラリ(マスタデータ管理画面)
SmartStage ServiceDesk 画面構成の概要
SmartStage ServiceDeskのユーザーインターフェースは、日々の業務効率を最大化するために「ホーム」「タスクリスト」「プロセス」「ライブラリ」の4つの主要メニューで構成されています。画面上部のグローバルメニューからは、システム横断的な検索やユーザー設定が可能です。
グローバルメニュー(共通ヘッダー)
画面最上部のエリアは「グローバルメニュー」と呼ばれ、どの画面からでもアクセス可能な共通機能が配置されています。
- 検索バー: 画面中央の検索窓は、セマンティック検索に対応しています。キーワードを入力することで、蓄積されたナレッジやデータを直感的に検索できます。
- アプリケーション名: 左端の「SmartStage ServiceDesk」部分はアプリケーション名です。運用に合わせて名称を変更することが可能です。
-
ベルマーク: 非同期処理の処理状況を確認できます。以下の機能が非同期処理の対象となります。
- CSVファイルのアイテム追加インポート
- アイテム更新・削除インポート
- アイテム一括削除
- ワークスペース名: ベルマークの右隣(例:「demo環境」)には、現在ログインしているワークスペース名が表示されます。
- ユーザーアイコン: 右端のアイコンからは、プロフィールの確認やログアウトが行えます。なお、管理者メニューへの遷移はadmin権限を保有しているユーザーのみ可能です。
ホーム(集約画面)
ログイン後に最初に表示される画面です。タスクリスト、プロセス、ライブラリの各要素が集約されており、自分が行うべき作業や最新の状況を一目で確認できます。
- プロセス: 問い合わせ管理やインシデント管理など、頻繁に利用するプロセスの「新規作成」や「一覧表示」へのショートカットが配置されています。
- タスクリスト: 「自分が対応すべきタスク」や、特定の条件で抽出されたビューの最新件数が表示されます。
- ライブラリ: よく参照されるマスタデータやナレッジへのショートカットが表示されます。
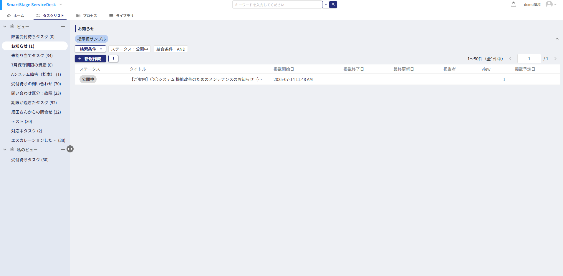
タスクリスト(ビュー管理画面)
各プロセスの検索条件をお気に入り保存した「ビュー」を管理する画面です。左側のサイドメニューから、保存されたビューを切り替えて、特定のステータスのタスクを素早く抽出・確認できます。
- 私のビュー: ユーザー個人が作成した個別の検索条件です。
- ビュー: チームや組織全体で共有されている標準的な検索条件です。
プロセス(業務フロー管理画面)
「問い合わせ管理」や「インシデント管理」など、実際の業務フローに沿ったレコードを管理する画面です。一覧形式でステータスを確認したり、優先度に基づいた対応状況の把握、新規案件の登録を行います。
ライブラリ(マスタデータ管理画面)
業務の基盤となる各種マスタデータを管理する画面です。主に以下のような情報の管理・参照に利用します。
- 顧客管理マスタ: 顧客情報の登録や参照。
- IT資産の管理: PCやソフトウェアライセンス等の備品管理。
- ナレッジの管理: FAQや過去のトラブル事例などの知見共有。
何かお困りのことはございますか?まずはヘルプセンターを検索してみましょう!
その他ご不明な点があれば、サポートチームにお問い合わせください。
コメント
0件のコメント
サインインしてコメントを残してください。